You may be trying to access this site from a secured browser on the server. Please enable scripts and reload this page.
Turn on more accessible mode
Turn off more accessible mode
Skip Ribbon Commands
Skip to main content
Turn off Animations
Turn on Animations
SharePoint
Sign In
Use SHIFT+ENTER to open the menu (new window).
To navigate through the Ribbon, use standard browser navigation keys. To skip between groups, use Ctrl+LEFT or Ctrl+RIGHT. To jump to the first Ribbon tab use Ctrl+[. To jump to the last selected command use Ctrl+]. To activate a command, use Enter.
Browse
Tab 1 of 3.
Page
Tab 2 of 3.
Publish
Tab 3 of 3.
Follow
Bluespring Online
Bluespring ProcessView
Bluespring LeanView
Currently selected
BPM5 Documentation
LeanView supports the import and export of value path shape data to Excel
It looks like your browser does not have JavaScript enabled. Please turn on JavaScript and try again.
Updated Pages
Construct multi-level Value Streams using LeanView
LeanView will automatically draw a Value Added Timeline
LeanView will automatically Compare any two Value Stream Paths
Improvement opportunities can be exported to Microsoft Project and Excel
LeanView supports the import and export of value path shape data to Excel
Documents
LeanView Documentation
LeanView Sample Library
LeanView Tips & Tricks
LeanView Video Library
Lists
LeanView Helpful Links
View All Site Content
Recent
Images
LeanView Discussion Board
Test
LeanView Video Library
LeanView Helpful Links
LeanView Sample Library
LeanView Tips & Tricks
LeanView Documentation
LeanView supports the import and export of value path shape data to Excel
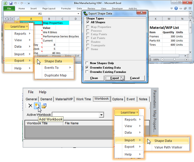
LeanView supports the import and export of value path shape data to Excel.
A workbook to store value stream map data can be automatically created using the LeanView Export Shape Data option.
Once a shape data workbook has been created, if it is loaded into the Workbook tab of the Value Stream Map Properties window, value stream data can be automatically imported from the shape data workbook.
To see a demonstration go to the video library and watch the LeanView Import and Export with Excel video.
http://www.bluespringonline.com/LeanView/LeanView%20Video%20Library/LeanView%20Export%20and%20Import%20with%20Excel.wmv